Spark Comet: Real-time Data Processing Explained

M.Uwcrobertboschcollege 63 views
Spark Comet: Real-time Data Processing Explained

Spark Comet: Real-time Data Processing Explained

Hey guys! Let's dive into the exciting world of Apache Spark Comet , a game-changer when it comes to processing data in real-time. If you're working with big data and need to get insights *instantly*, Comet is definitely something you'll want to get your hands on. We're talking about processing streams of data as they arrive, making decisions, and acting on them with minimal delay. This isn't your grandpa's batch processing, where you wait hours or even days for reports. Comet brings the power of Spark to the forefront of low-latency data analytics , enabling applications that demand immediate responses. Think fraud detection, real-time recommendations, IoT data monitoring, and much more. The core idea behind Comet is to leverage Spark's distributed computing capabilities but apply them to data that's constantly flowing. This means building sophisticated data pipelines that can ingest, transform, and analyze data simultaneously, all while maintaining high throughput and low latency. It’s about unlocking the potential of dynamic data, turning what could be stale information into actionable intelligence right when you need it. So, buckle up, because we're about to break down what makes Spark Comet so special and how you can start using it to supercharge your data processing needs. We'll explore its architecture, key features, and some real-world use cases that showcase its incredible power. Get ready to see how Spark is evolving to meet the demands of a faster, more connected world.

Table of Contents

    Understanding Spark Comet's Architecture

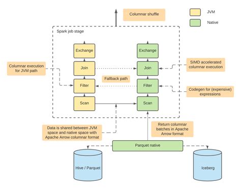
    Alright, let's get into the nitty-gritty of Spark Comet's architecture , because understanding how it works under the hood is key to appreciating its power. At its heart, Comet builds upon the robust foundation of Apache Spark, but it's engineered with a specific focus: streaming data processing . Unlike traditional Spark Streaming, which processes data in micro-batches, Comet introduces a more fluid, event-driven approach. Imagine data arriving not in neat little chunks, but as a continuous flow of individual events. Comet is designed to handle this seamlessly. The architecture typically involves several key components. First, you have the data sources . These can be anything from Kafka and Kinesis to custom applications pushing data directly. Comet needs to be able to connect to these sources reliably and ingest the data efficiently. Then comes the Comet engine itself. This is where the magic happens. It’s responsible for receiving the incoming data, processing it using Spark's distributed computation engine, and then delivering the results. The engine is designed to be highly parallelizable, meaning it can distribute the processing load across multiple nodes in your cluster, ensuring high throughput and low latency. This is crucial for real-time applications where every millisecond counts. Another critical aspect is the state management . Many streaming applications need to maintain state – think of calculating a running average, detecting patterns over time, or managing user sessions. Comet provides mechanisms for managing this state efficiently and consistently, even in a distributed environment. This often involves techniques like checkpointing and fault tolerance to ensure that your application can recover from failures without losing critical data or state. Finally, you have the sinks . These are the destinations for your processed data. They could be databases, dashboards, message queues, or other applications that consume the real-time insights generated by Comet. The design ensures that Comet can push data to these sinks quickly and reliably. So, in essence, Spark Comet’s architecture is a sophisticated blend of Spark's distributed processing power with a fine-tuned engine for handling continuous data streams, emphasizing efficiency, scalability, and fault tolerance. It’s built to be flexible, allowing you to integrate it into existing Spark ecosystems and leverage the tools you're already familiar with.

    Key Features of Apache Spark Comet

    So, what makes Apache Spark Comet stand out from the crowd? It’s packed with features designed to make your real-time data processing life way easier, guys. One of the most significant features is its native support for streaming . While Spark has had streaming capabilities for a while with Spark Streaming, Comet takes it a step further by offering a more integrated and efficient way to handle continuous data flows. It's built from the ground up to be a high-performance streaming engine. Another killer feature is its low latency . Comet is all about minimizing the delay between data arriving and you getting insights from it. This is achieved through various optimizations in its processing engine, allowing it to process events as they come in, rather than waiting for them to accumulate in micro-batches. Think of it as going from reading a newspaper tomorrow to watching the news live as it happens – that's the kind of speed we're talking about! The scalability of Comet is also a huge plus. Leveraging Spark's distributed nature, Comet can scale horizontally by adding more nodes to your cluster. This means as your data volume grows, Comet can grow with it, ensuring consistent performance and low latency even under heavy load. You don't have to worry about your system buckling under pressure. Then there's fault tolerance . In any real-time system, you can't afford to lose data or stop processing if a node goes down. Comet incorporates robust fault-tolerance mechanisms, often building on Spark's existing resilience features, to ensure that your data is processed reliably and your application can recover gracefully from failures. This gives you peace of mind knowing your critical data streams are safe. We also need to talk about integration . Comet is designed to play nicely with the broader Spark ecosystem. This means you can often use your existing Spark SQL knowledge, libraries, and tools, making the learning curve less steep if you're already familiar with Spark. It integrates seamlessly with popular data sources like Kafka, Pulsar, and Kinesis, and can output to various sinks. Finally, its programmability is a big deal. Comet offers flexible APIs that allow developers to build complex real-time applications. You can define sophisticated transformations, aggregations, and enrichments on your data streams, all within the familiar Spark programming model. These features combined make Spark Comet a truly powerful platform for anyone serious about real-time data analytics.

    Real-World Use Cases for Spark Comet

    Now, let's talk about where the rubber meets the road: real-world use cases for Spark Comet . This is where you see the true impact of its low-latency, high-throughput capabilities. One of the most common and impactful applications is real-time fraud detection . Imagine a credit card transaction happening right now. With Comet, you can analyze that transaction against historical data, known fraudulent patterns, and other contextual information in milliseconds. If it looks suspicious, you can flag it or block it immediately, preventing financial losses. This speed is absolutely critical in the financial sector. Another huge area is personalization and recommendations . Think about e-commerce websites or streaming services. As you browse or watch content, Comet can process your actions in real-time, updating your profile and pushing personalized recommendations to you instantly. This enhances user experience and can significantly boost engagement and sales. For companies dealing with the Internet of Things (IoT), Comet is a lifesaver. Imagine thousands or millions of sensors sending data every second – temperature, pressure, location, etc. Comet can ingest, process, and analyze this massive stream of data to monitor equipment health, detect anomalies, trigger alerts, or optimize operations in real-time. This is vital for predictive maintenance, smart factories, and connected vehicles. Network monitoring and security also benefit immensely. By analyzing network traffic patterns in real-time, Comet can detect security threats, identify performance bottlenecks, or alert administrators to unusual activity almost as it happens. This proactive approach is far more effective than analyzing logs after an incident. In the realm of log analysis and operational intelligence , Comet allows you to ingest application logs and system events as they're generated. You can build dashboards that update live, track application performance in real-time, and quickly identify and diagnose issues before they impact a large number of users. This operational visibility is invaluable. Even in gaming, Comet can be used for real-time player analytics, leaderboards, and dynamic game adjustments based on player behavior. The possibilities are truly vast, guys. Essentially, any application where processing data *as it happens* provides a significant advantage is a prime candidate for Spark Comet. It transforms static data into dynamic, actionable intelligence, empowering businesses to react faster and make smarter decisions.

    Getting Started with Spark Comet

    Ready to get your hands dirty and start experimenting with Spark Comet ? Getting started is more straightforward than you might think, especially if you're already familiar with the Apache Spark ecosystem. The first step is, of course, to set up your Spark environment . This means having a Spark cluster running, whether it's on-premises, in the cloud (like AWS EMR, Google Cloud Dataproc, or Azure HDInsight), or even a local Spark installation for development and testing. You'll need a version of Spark that supports Comet. While Comet is often an extension or a project closely integrated with Spark, ensure your Spark version is compatible. Next, you'll need to add Comet as a dependency to your Spark application. This usually involves including the Comet library in your project's build configuration (like Maven or SBT) or specifying it when submitting your Spark job. The exact dependency coordinates will depend on the specific version of Comet you're using and your build tool. Once Comet is in your environment, you can start writing your streaming application . The API for Comet is designed to be familiar to Spark users. You'll typically define your data sources, apply transformations and operations (using Spark SQL or DataFrame APIs), and specify your sinks. For example, you might read data from a Kafka topic, perform some filtering and aggregations, and then write the results to a database or another Kafka topic. You'll define your logic just like you would for batch processing, but instead of an `end` to your data, you'll have a continuous flow. Crucially, you'll need to configure Comet for optimal performance. This involves tuning parameters related to parallelism, memory management, and checkpointing. Understanding these settings is key to achieving the desired low latency and high throughput. Don't be afraid to experiment with configurations ! Also, pay attention to error handling and monitoring . Real-time systems require robust error handling strategies and continuous monitoring to ensure everything is running smoothly. Set up logging and alerts to keep track of your application's health. Finally, testing is essential . Test your application with realistic data volumes and scenarios to ensure it behaves as expected under load and recovers correctly from potential failures. Many developers start with a simple example, like reading from a local file that's being appended to, or a basic Kafka topic, to get a feel for the API and execution model before moving to more complex, production-ready pipelines. The official documentation for Spark Comet is your best friend here, providing detailed guides and examples to help you get up and running quickly.

    Challenges and Considerations

    While Spark Comet is incredibly powerful, like any advanced technology, it comes with its own set of challenges and considerations that you guys need to be aware of. One of the primary hurdles is the complexity of managing state in a distributed, real-time environment. Ensuring state consistency, handling late-arriving data, and recovering state after failures can be intricate. You need a solid understanding of how Comet manages state and potentially use external systems for robust state storage and retrieval if your application demands extreme reliability. Another significant consideration is operational overhead . Running and maintaining a real-time data processing system like Comet requires careful monitoring, tuning, and resource management. Unlike batch jobs that run and finish, streaming applications run continuously, demanding constant attention to ensure they remain healthy and performant. This often means investing in skilled operations personnel and robust monitoring tools. Latency vs. Throughput is a perpetual balancing act. While Comet aims for low latency, there can be trade-offs. Highly complex transformations or very high throughput requirements might introduce slight increases in latency. Understanding your application’s specific needs and tuning Comet accordingly is critical. You need to define what